Personal Calendar 📅
Self-hosted calendar bot that enables event CRUD operations via Telegram, sends customizable reminders/daily plans, and integrates with Google/Outlook calendars.
Requirements
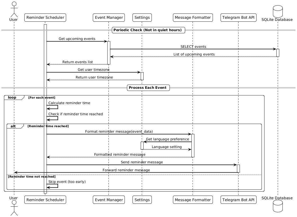
Architecture
- Architecture
- Tech-stack
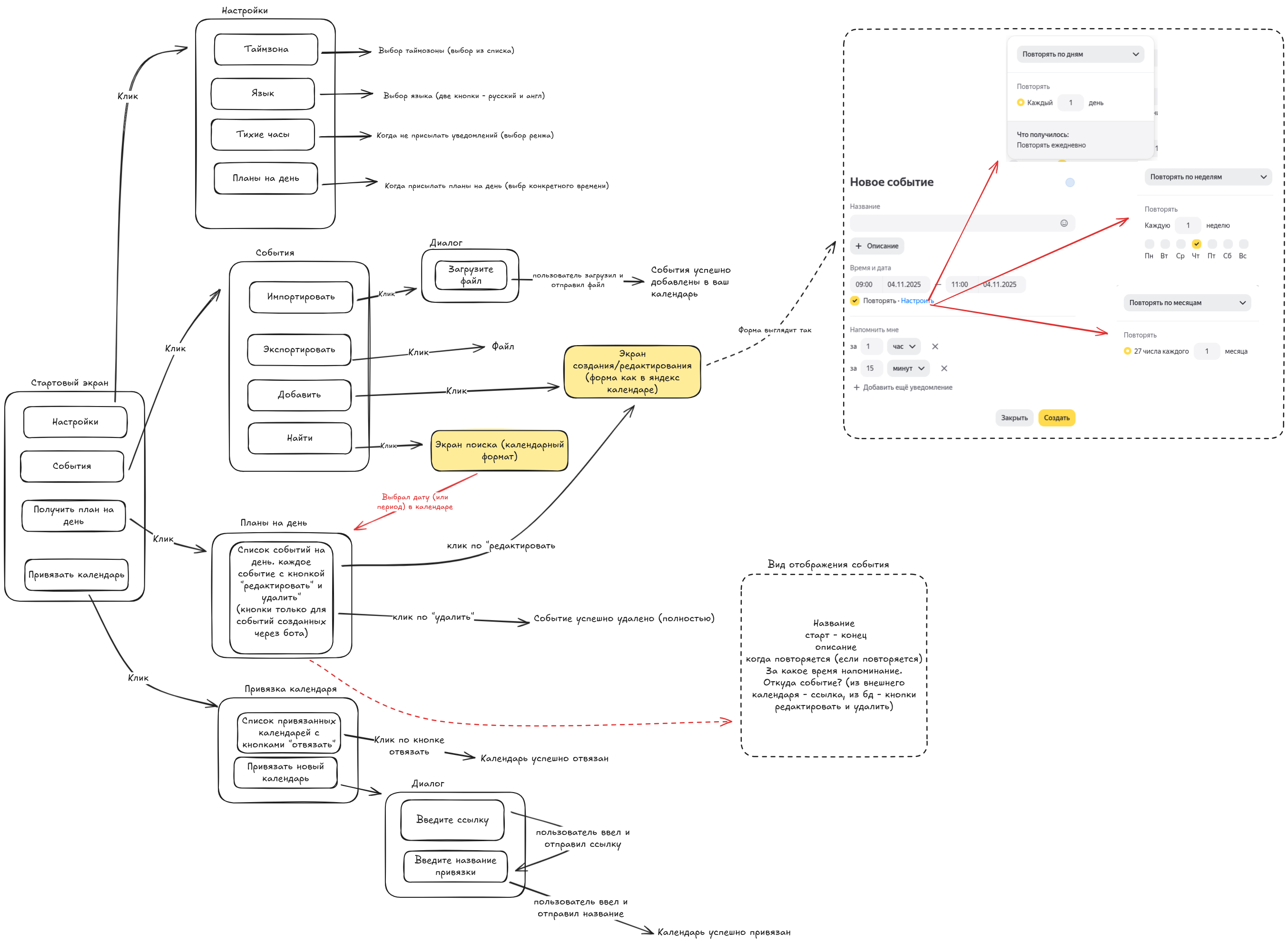
- Assets
Self-hosted calendar bot that enables event CRUD operations via Telegram, sends customizable reminders/daily plans, and integrates with Google/Outlook calendars.